C++Builder Programming Forum
C++Builder  |  Delphi  |  FireMonkey  |  C/C++  |  Free Pascal  |  Firebird
볼랜드포럼 BorlandForum
 경고! 게시물 작성자의 사전 허락없는 메일주소 추출행위 절대 금지
C++빌더 포럼
Q & A
FAQ
팁&트릭
강좌/문서
자료실
컴포넌트/라이브러리
메신저 프로젝트
볼랜드포럼 홈
헤드라인 뉴스
IT 뉴스
공지사항
자유게시판
해피 브레이크
공동 프로젝트
구인/구직
회원 장터
건의사항
운영진 게시판
회원 메뉴
북마크
볼랜드포럼 광고 모집

C++빌더 Q&A
C++Builder Programming Q&A
[70663] prontocam.dll 이란 라이브러리 인포트 할때 에러 BCB5 는 가능. BCB6에서 에러발생
바보 [wowjj] 4132 읽음    2014-01-09 14:33


prontocam.dll 이란 라이브러리를 인포트 하면  BCB5 에서는 잘 사용했는데 BCB6에서는

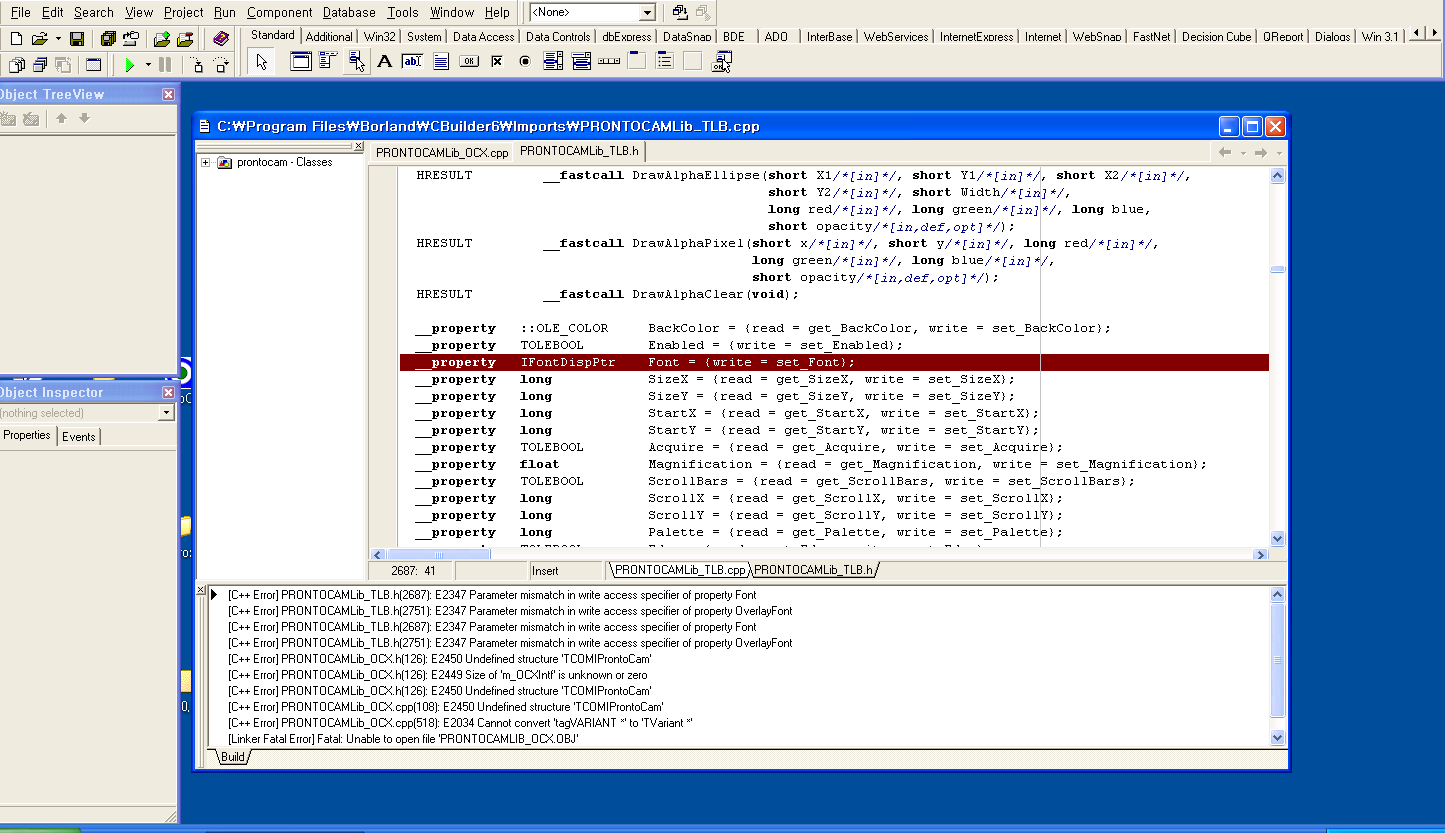
C++ Error] PRONTOCAMLib_TLB.h(2687): E2347 Parameter mismatch in write access specifier of property Font
[C++ Error] PRONTOCAMLib_TLB.h(2751): E2347 Parameter mismatch in write access specifier of property OverlayFont
[C++ Error] PRONTOCAMLib_TLB.h(2687): E2347 Parameter mismatch in write access specifier of property Font
[C++ Error] PRONTOCAMLib_TLB.h(2751): E2347 Parameter mismatch in write access specifier of property OverlayFont
[C++ Error] PRONTOCAMLib_OCX.h(126): E2450 Undefined structure 'TCOMIProntoCam'
[C++ Error] PRONTOCAMLib_OCX.h(126): E2449 Size of 'm_OCXIntf' is unknown or zero
[C++ Error] PRONTOCAMLib_OCX.h(126): E2450 Undefined structure 'TCOMIProntoCam'
[C++ Error] PRONTOCAMLib_OCX.cpp(108): E2450 Undefined structure 'TCOMIProntoCam'
[C++ Error] PRONTOCAMLib_OCX.cpp(518): E2034 Cannot convert 'tagVARIANT *' to 'TVariant *'
[Linker Fatal Error] Fatal: Unable to open file 'PRONTOCAMLIB_OCX.OBJ'


메세지가 나옵니다 .. 음냐

imi 비젼 카메라 사용시 기본 프로그램입니다.

기존에 BCB5로 잘 사용하고 있어는데 BCB6에서는 인포트가 않됩니다.

아시는분. ?


+ -

관련 글 리스트
70663 prontocam.dll 이란 라이브러리 인포트 할때 에러 BCB5 는 가능. BCB6에서 에러발생 바보 4132 2014/01/09
70666     Neptune이라는 프로그램으로 대체 보세요. 이길남.HoPe 3638 2014/01/09
70678         Re:Neptune이라는 프로그램으로 대체 보세요. 감사.. 바보 4539 2014/01/10
Google
Copyright © 1999-2015, borlandforum.com. All right reserved.