C++Builder
|
Delphi
|
FireMonkey
|
C/C++
|
Free Pascal
|
Firebird
경고!
게시물 작성자의 사전 허락없는 메일주소 추출행위 절대 금지
델파이 포럼
Q & A
FAQ
팁&트릭
강좌/문서
자료실
컴포넌트/라이브러리
FreePascal/Lazarus
볼랜드포럼 홈
헤드라인 뉴스
IT 뉴스
공지사항
자유게시판
해피 브레이크
공동 프로젝트
구인/구직
회원 장터
건의사항
운영진 게시판
회원 메뉴
북마크
델파이 Q&A
Delphi Programming Q&A
[16029]
오류질문입니다(밑에글수정 삭제안되네요 ㅜㅜ)
델파이질문
[
]
1354 읽음
2019-05-23
18:20
4.png
65KB
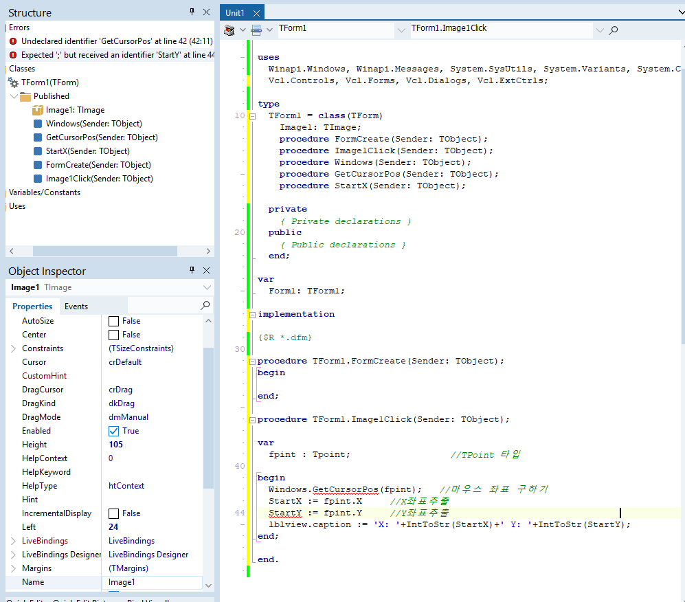
선언을 했는데도 문제가발견이안됩니다..
Trackback :
http://delphi.borlandforum.com/impboard/impboard.dll/trackback?sn=158315
+
-
관련 글 리스트
16029
오류질문입니다(밑에글수정 삭제안되네요 ㅜㅜ)
델파이질문
1354
2019/05/23
제목
내용
이름
Copyright © 1999-2015, borlandforum.com. All right reserved.